Reading Time: 4 minutesNotes from MS Learn AZ-700 Module 4: Load balance non-HTTP(S) traffic in Azure – Unit 5: Design and Configure Azure Front Door Front Door is MS modern cloud Content Delivery Network (CDN) providing fast, reliable, secure access between users and apps. Delivered using MS global edge network with hundreds of global/local POPs close to both …
Permanent link to this article: https://www.packetpilot.com/microsoft-az-700-design-and-configure-azure-front-door/
Microsoft AZ-700: Exercise – Deploy Azure. Application Gateway
Reading Time: 2 minutesNotes from MS Learn AZ-700 Module 4: Load balance non-HTTP(S) traffic in Azure – Unit 4: Exercise – Deploy Azure. Application Gateway Tasks (taken from MS Learn: Items without “Task” in front of them are personal additions)
Permanent link to this article: https://www.packetpilot.com/microsoft-az-700-exercise-deploy-azure-application-gateway/
Permanent link to this article: https://www.packetpilot.com/microsoft-az-700-configure-azure-application-gateway/
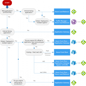
Microsoft AZ-700: Design Azure Application Gateway
Reading Time: 3 minutesNotes from MS Learn AZ-700 Module 5: Load balance HTTP(S) traffic in Azure – Unit 2: Design Azure Application Gateway Azure Application Gateway processes traffic to web apps on a pool of servers. Includes load balancing HTTP and inspecting traffic using web app FW. Includes encrypting traffic between users and app gateway, and traffic between …
Permanent link to this article: https://www.packetpilot.com/microsoft-az-700-design-azure-application-gateway/
Microsoft AZ-700: Exercise – Create a Traffic Manager Profile Using the Azure Portal
Reading Time: < 1 minuteNotes from MS Learn AZ-700 Module 4: Load balance non-HTTP(S) traffic in Azure – Unit 6: Exercise – Create a Traffic Manager Profile Using the Azure Portal Tasks (taken from MS Learn: Items without “Task” in front of them are personal additions)
Permanent link to this article: https://www.packetpilot.com/microsoft-az-700-exercise-create-a-traffic-manager-profile-using-the-azure-portal/
Microsoft AZ-700: Explore Azure Traffic Manager
Reading Time: 7 minutesNotes from MS Learn AZ-700 Module 4: Load balance non-HTTP(S) traffic in Azure – Unit 5: Explore Azure Traffic Manager Azure Traffic Manager is DNS based. Allows distribution of traffic to public facing apps across global Azure regions. Also, public endpoints with HA and fast response. Uses DNS to direct client requests to service endpoint …
Permanent link to this article: https://www.packetpilot.com/microsoft-az-700-explore-azure-traffic-manager/
Microsoft AZ-700: Exercise – Create and Configure an Azure Load Balancer
Reading Time: 2 minutesNotes from MS Learn AZ-700 Module 4: Load balance non-HTTP(S) traffic in Azure – Unit 4: Create and Configure an Azure Load Balancer Tasks (taken from MS Learn: Items without “Task” in front of them are personal additions)
Permanent link to this article: https://www.packetpilot.com/microsoft-az-700-exercise-create-and-configure-an-azure-load-balancer/
Microsoft AZ-700: Design and Implement Azure Load Balancer Using the Azure Portal
Reading Time: 4 minutesNotes from MS Learn AZ-700 Module 4: Load balance non-HTTP(S) traffic in Azure – Unit 3: Design and Implement Azure Load Balancer Using the Azure Portal Operates at L4 of OSI model. Single point of contact for clients. Azure Load Balancer distributes inbound flows from the front end to the backend pool. Follow load-balancing rules …
Permanent link to this article: https://www.packetpilot.com/microsoft-az-700-design-and-implement-azure-load-balancer-using-the-azure-portal/
Microsoft AZ-700: Explore Load Balancing
Reading Time: 2 minutesNotes from MS Learn AZ-700 Module 4: Load balance non-HTTP(S) traffic in Azure – Unit 2: Explore Load Balancing Load balancing is even distro of workloads (inbound traffic) across multiple backend resources/servers. Intended to optimize use, maximize throughput, minimize response time, avoid overloading. Low-key improve availability by sharing workload
Permanent link to this article: https://www.packetpilot.com/microsoft-az-700-explore-load-balancing/
Microsoft AZ-700: Troubleshoot ExpressRoute Connection Issues
Reading Time: 2 minutesNotes from MS Learn AZ-700 Module 3: Design and Implement Azure ExpressRoute – Unit 10: Troubleshoot ExpressRoute Connection Issues Azure net eng supporting ExpressRoute will have to diag and resolve connection issues. ExpressRoute connectivity has 3 traditional zones Offered with ExpressRoute Direct (10/100Gbps) customer can connect to MS Enterprise Edge routers directly meaning no provider …
Permanent link to this article: https://www.packetpilot.com/microsoft-az-700-troubleshoot-expressroute-connection-issues/




